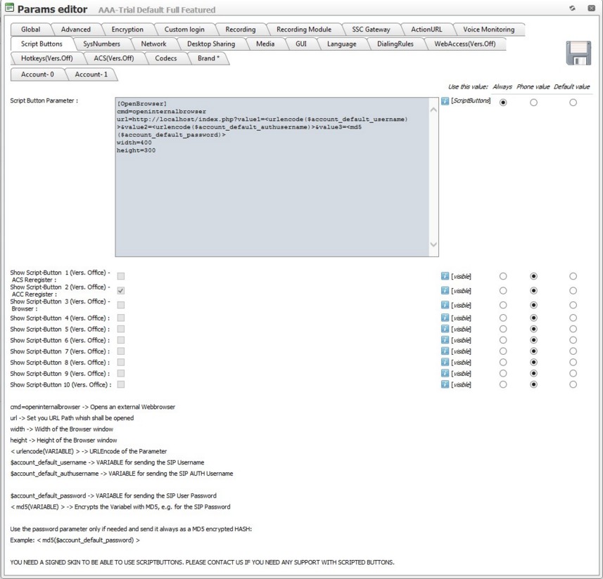
Script Buttons  (screenshot overview)

Copyright (c) 2005-2017 by Global IP Telecommunications | Phone +49 6445 2799710
Vorheriges Thema  Nächstes Thema